Setting Up Custom Metadata for Samples
The following Custom Metadata Object configuration is required in SFDC for Samples.
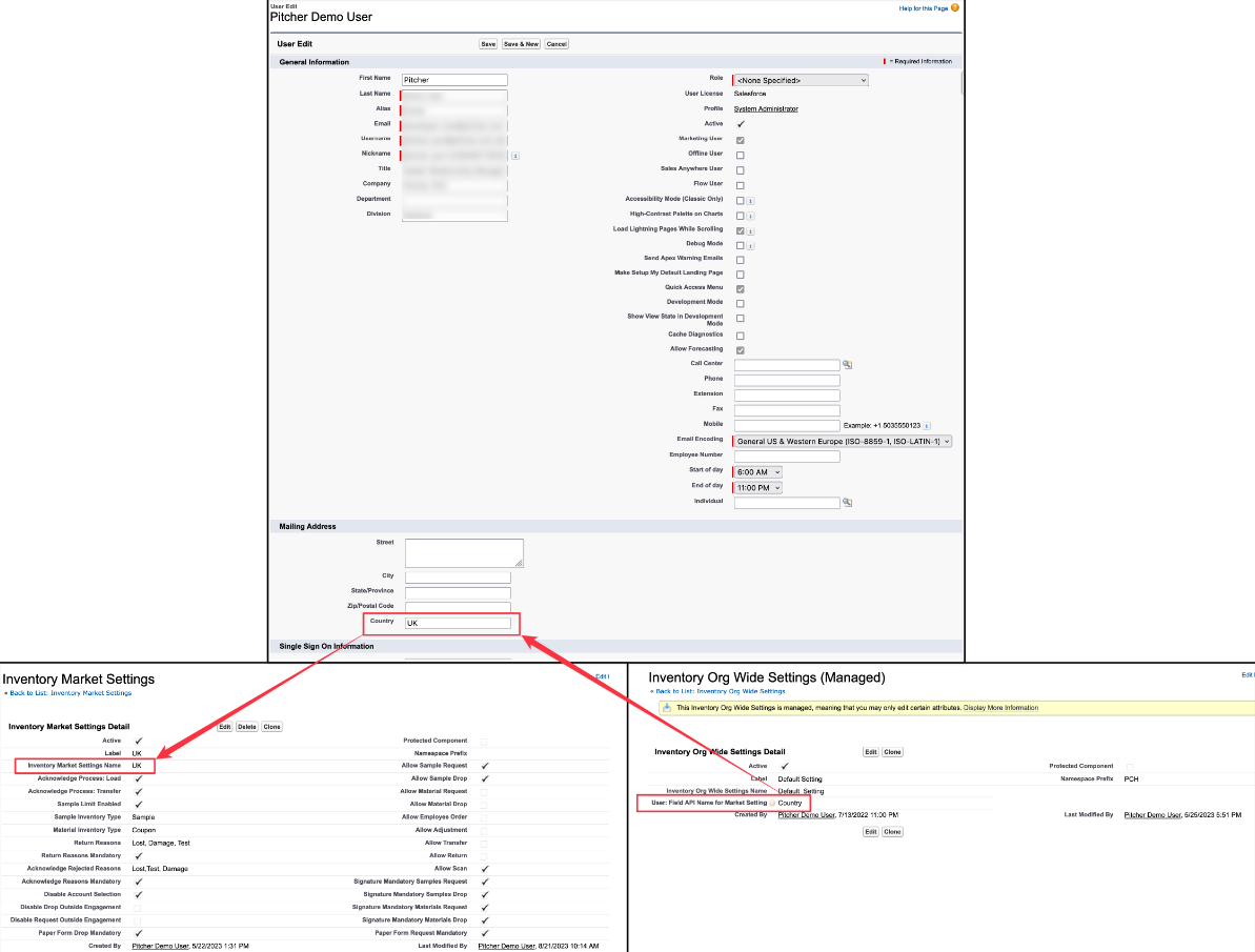
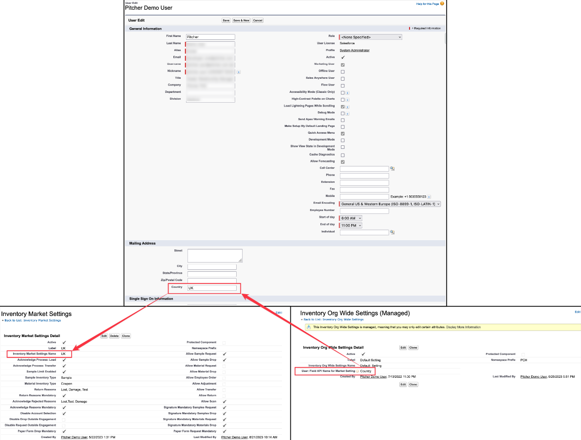
Inventory Market Settings
Follow these steps to access Inventory Market Settings:
Go to “Setup > Develop > Custom Metadata Types” and click on Inventory Market Settings.

Click Manage Inventory Market Settings.

Click new to create a new record or edit an existing one to update it. The Inventory Market Settings page contains all the fields and their current values.


Fill in the following fields on the Inventory Market Settings page:
Field Name | Description |
|---|---|
Inventory Market Settings Name | Set the name to a value of the |
Sample Limit Enabled | Sample limits validations enabled |
Acknowledge Process: Load | Enable Acknowledgement process to Load |
Acknowledge Process: Transfer | Enable Acknowledgement process to Transfer |
Acknowledge Rejected Reasons | Define which reasons are available to select on each market, allowing different values for the market. |
Acknowledge Reasons Mandatory | Make Acknowledge Reasons mandatory |
Disable Account Selection | Disable the option to perform actions against Business Accounts |
Disable Drop Outside Engagement | Disable drops when the user is not in a call |
Disable Request Outside Engagement | Disable sample/material requests if the user is not on a call |
Sample Inventory Type | Define which inventory types are available for each market for samples |
Material Inventory Type | Define which inventory types are available for each market for materials. |
Return Reasons | Define which reasons are available to select on each market when returning a sample/material, allowing different values for the market. |
Return Reasons Mandatory | Make Return Reasons mandatory |
Paper Form Drop Mandatory | Make scanning documents mandatory during drops |
Paper Form Request Mandatory | Make scanning documents mandatory during requests |
Signature Mandatory Samples Request | Make signatures mandatory for sample request |
Signature Mandatory Samples Drop | Make signatures mandatory for samples drop |
Signature Mandatory Materials Request | Make signatures mandatory for materials request |
Signature Mandatory Materials Drop | Make signatures mandatory for materials drop |
Allow Employee Order | Allow to rep request samples to increase inventory |
Allow Adjustment | Allow to perform Adjustments |
Allow Transfer | Allow to do transfer between reps |
Allow Return | Allow to do returns to warehouse |
Allow Paper Form | Allow to see Paper form option |
Allow Scan | Allow Rep to scan documents |
Allow Sample Request | Allow the Rep to request samples |
Allow Sample Drop | Allow the Rep to drop samples |
Allow Material Request | Allow the Rep to request materials |
Allow Material Drop | Allow the Rep to drop materials |
Enable Autofill | Enable to autofill products based on priority match |
All Inventory Adjustment Mandatory | Mandatory for Rep to perform adjustments for all products. User can confirm 0 quantity and then inventory product needs to be setup as inactive and be not visible anymore. |
License Validation Mandatory | Valid licence required for actions. Supported values are Sample Request, Sample Drop, Material Request, Material Drop. |
Disable Account License Validation | Checkbox to disable license validation |
One-Time License | Enable one time licence |
Adjustment Reasons | Define which reasons are available to select on each market, allowing different values for the market. |
Inventory Disclaimer Setting
Follow these steps to access Inventory Disclaimer Settings:
Go to “Setup > Develop > Custom Metadata Types” and click on Inventory Disclaimer Setting.

Click Manage Inventory Disclaimer Settings.

Click new to create a new record or edit an existing one to update it. The Inventory Disclaimer Settings contains all the fields and their current values.

Fill in the following fields on the Inventory Disclaimer Setting page:
Field Name | Description |
|---|---|
Inventory Disclaimer Setting Name | Name for the Inventory Disclaimer Setting |
Language | Disclaimer text language |
Disclaimer Text | Text to show in the disclaimer popup |
Market | Market name |
Product | Comma-separated list of Product object names or Product object IDs for which to show the disclaimer. Example 1: Bledina, Exemplum Sample Example 2: 12819, 12199 |
Product Group | Comma-separated list of Product object names or Product object IDs for which to show the disclaimer. |
Available Materials Drop | Enable to show disclaimer during material drop |
Available Materials Request | Enable to show disclaimer during material request |
Available Samples Drop | Enable to show disclaimer during samples drop |
Available Samples Request | Enable to show disclaimer during samples request |
Inventory Org Wide Settings
Follow these steps to access Inventory Org Wide Settings:
Go to “Setup > Develop > Custom Metadata Types” and click on Inventory Org Wide Settings.

Click Manage Inventory Org Wide Settings.

Click new to create a new record or edit an existing one to update it.

→ to retrieve which address to use inside delivery address fields selection and also for license validation
→
Address State →
Address Country
Fill in the following fields on the Inventory Disclaimer Setting page:
Field Name | Description |
|---|---|
Inventory Org Wide Settings Name | Name for the Inventory Org Wide Settings |
User: Field API Name for Market Setting |
|
Address Street | Street Address |
Address PostalCode | Postal Code |
Address State | State Code |
Address Country | Country Name |
Example 1:
